Labeller

for FME

 

Label your maps with ease using the MapTextLabeller transformer in FME Form and Flow. Define your labels from Reader attributes and configure placement rules all in an intuitive user interface in FME Workbench. Incorporate the MapTextLabeller into your automated workflows and churn out your labels.

fmeWithLabeller.png

Labeller in Action

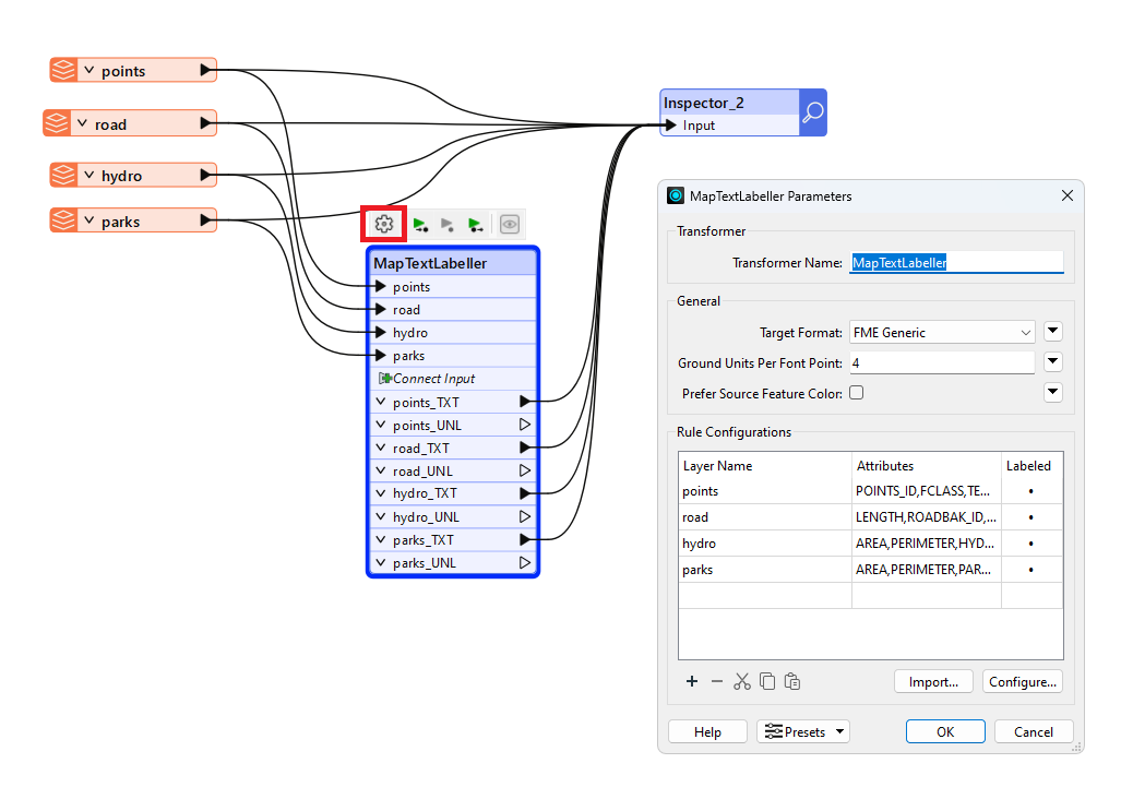
Create a MapTextLabeller transformer on your workbench, feed it some Readers, and send the output labels to GIS/CAD Writers or an Inspector transformer in no time.

Configure with Label Manager

Open the Label Manager to define the labels for features in each Reader. Decide for each Reader the priority that its labels be placed, whether its labels should be placed, and whether its features should be avoided from being overlapped.

blueContour@2x.jpg

Build a Point Label Rule

Choose where you want to position your label around a point feature symbol. Try one or more locations to find an available overlap free position. Try relaxing your constraints by allowing your label to be divided into more than one line, reducing your label’s font size, etc.

Build a Line Label Rule

Decide how you want your line feature label to be placed (conforming, tangent, etc), where to start searching for free space (Center, Start, or End), on which side you want your label placed (Above, Below, etc), and other placement properties.

blueContour@2x.jpg

Build an Area Label Rule

Choose whether to place your label solely inside the polygon horizontally, at the dominant angle of the polygon, partially outside of the polygon, fully outside of the polygon, or along the polygon’s boundary.

Help Docs

 Want to give it a try?

Request a Free Trial
periGrad.jpg